Global Bilgi | RPA

Events

Events

Aktiviteler

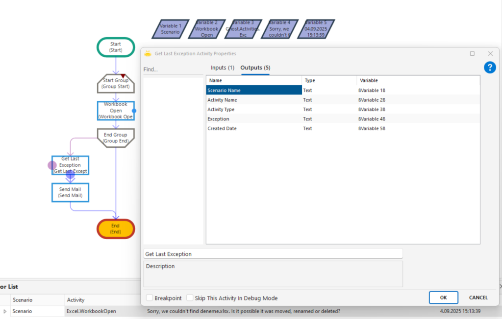
Get Last Exception

Bu aktivite, RPA tasarım sürecinde oluşan son hatanın bilgilerini yakalayarak değişkenlere aktarır. Böylece hata türü, hatanın oluştuğu aktivite, zaman bilgisi ve mesaj içeriği süreç içerisinde işlenebilir hale gelir.

Kullanım Senaryoları:

  • OluÅŸan hata mesajının sistem loglarına yazılması
  • Hatalara özel kullanıcıya uyarı gösterilmesi
  • Sürecin farklı dallara yönlendirilmesi (örneÄŸin: belirli bir hata alındığında alternatif yol izleme)
  • Hata özetlerinin e-posta ile bildirilmesi veya Exception ekranına kaydedilmesi

Parametreler:

  • Activity Name: Hatanın oluÅŸtuÄŸu aktivitenin adıdır. Örnek: “Open Browser”
  • Activity Type: Hatanın oluÅŸtuÄŸu aktivitenin sistem tipidir. Örnek: “Ghost.Activities.Browser.OpenBrowser”
  • Exception: OluÅŸan hatanın açıklama metnidir. Örnek: “Specified URL () is not valid.”
  • Created Date: Hatanın alındığı tarih ve saat bilgisidir. Örnek: “20.05.2021 13:34:30”

Dikkat Edilmesi Gerekenler:

  • Bu aktivite yalnızca hata oluÅŸmuÅŸsa anlamlı veri döndürür; hata yoksa deÄŸiÅŸkenler boÅŸ kalabilir.
  • Exceptions panelinde görünen bilgiler, bu aktivite tarafından deÄŸiÅŸkenlere atanabilir.
  • Hata detayları string veri olarak çıktığından koÅŸul ifadeleriyle kontrol edilebilir veya log kayıtlarında kullanılabilir.
  • Aynı anda birden fazla hata oluÅŸtuysa en son alınan hata yakalanır.

Dijital Çalışanlarınız olsun ister misiniz?